組込みデータベース開発キット PlusD

本製品は提供終了しています。保守のみとなっています。 (2021/2/3)

PlusD_title.png

PlusDは、軽量データベースSQLiteをベースにした、組込みLinux向けデータベースとそれを活用したアプリケーションを開発する為のツールをまとめたキットです。

  • データベーステーブル設計
  • リレーショナルを含むクエリ設計
  • SQLite データベースバイナリ作成

作成したデータベースのバイナリファイルは、Windows上のSQLiteからアクセスできるだけではなく、ターゲットマシンにそのままコピーして即運用開始できます。

さらに、設計したデータベースから、C++言語のソースコードを自動ビルドします。

データベースエディタ

直観的に操作できるデータベースエディタでデータベースを作ります。

PlusD_SS01.png

  • データベースのテーブルエディタ
  • リレーショナルクエリエディタツール

PlusD_説明図.png

PlusDなら、データベースエディタで作成したDBから、C++ソースコードを自動作成します。ソースコードは gnu g++ 環境でコンパイルすることで、PC(x86)Linux, SuperH Linux, ARM Linux, CYGWIN 等多種多様なプラットフォームで動作させることができます。

コンパイルされたバイナリを実行することで データベースが生成され、またそのDBファイルを PlusD に再度読み込ませることもできるため、このワークフローは一周することができます。

PlusDはSQLiteに対して、ユーザが定義したDB形式の入出力クラスのソースコードを自動生成するツールです。

ライセンス

組み込む側のDBエンジンにはフリーソフトSQLiteを使っているため、組み込ロイヤリティーは不要です。

PlusDの費用は

 初期費用 + サポート期間(月単位)

のライセンスとなっています。

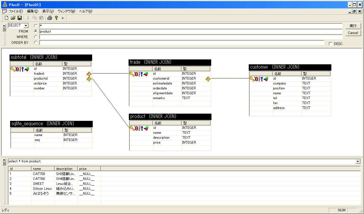
データベース設計

テーブルはダイアログでカラム名や属性、オプションなど簡単に作成できます。作成した複数のテーブルのリレーション(ひも付け)もグラフィカルなツールで視覚的に設計できます。

また、このSQLエディタはデータベースに直接アクセスしテーブル情報を読み出すことができますので、既存のデータベースの設計図も容易に確認表示することができます。

SQLアシスト

クエリを作成する時にカラム名を入力する必要はありません、表示されているテーブルのカラムをクリックするとカーソル位置にカラム名が挿入されます。また、よく使うSQL(ORDER、LIMIT、DESC、ASC)などは専用フィールドがあり容易に設定できます。

また、FROMに登録するテーブル名や結合演算子(JOIN)などは自動で入力されますので、SQL初心者でもクエリが作成できます。

クエリの動作確認

SQLエディターはWindows版のSQLiteを内蔵していますので、作成したSQLが正しいか、どのような結果が得られるか実際に実行することができます。実行結果はSQLエディタで表出力しますので簡単に確認できます。

C++ソースコード自動作成

作成したクエリは「C++ファイルでの保存」機能で、クエリ実行から結果取得までを行うC++クラスのソースコードを自動生成することができます。作成されたソースコードを活用すれば、ユーザアプリからデータベースへのアクセスが可能になります。

テストデータ作成

クエリが正しいか、データベース設計に矛盾、無駄はないかなど、検証するにはまず、ダミーデータが必要です。SQLエディタにはテストデータを作成する機能があります。

お問い合わせください

PlusD の導入のご検討、詳しい内容のお問い合わせは

電話 052−219−4277
シリコンリナックス株式会社 プラスD 担当者まで
(email:  sales@si-linux.co.jp  プラスD担当者宛て)

お気軽にお問い合わせください。

関連ページ

Last-modified: 2021-02-04 (木) 00:24:51 (1838d)